Home>Article>WeChat Applet> List rendering of WeChat applet example introduction
This article brings you relevant knowledge aboutWeChat Mini Program, which mainly introduces the relevant content about list rendering. Let’s take a look at it together. I hope it will be helpful to everyone.

【Related learning recommendations:小program learning tutorial】
Through wx:for You can loop to render repeated component structures based on the specified array. The syntax example is as follows:
索引是:{{index}} 当前项是:{{item}}
By default, the index of the current loop item is represented by index; the current loop item is represented by item hacker.wxml Define a for loop to access the array
索引是:{{index}} 当前项是:{{item}}
hacker.js Define an array
Page({ data:{ arr1:['a','b','c'] } })
The running results are as follows:

Use wx:for-index A variable name that specifies the index of the current loop item Use wx:for-item to specify the variable name of the current item The sample code is as follows:
索引是:{{idx}} 当前项是:{{itemName}}
hacker.wxml
索引是:{{idx}} 当前项是:{{itemName}}
hacker.js
Page({ data:{ arr1:['a','b','c'] } })
The running results are as follows:
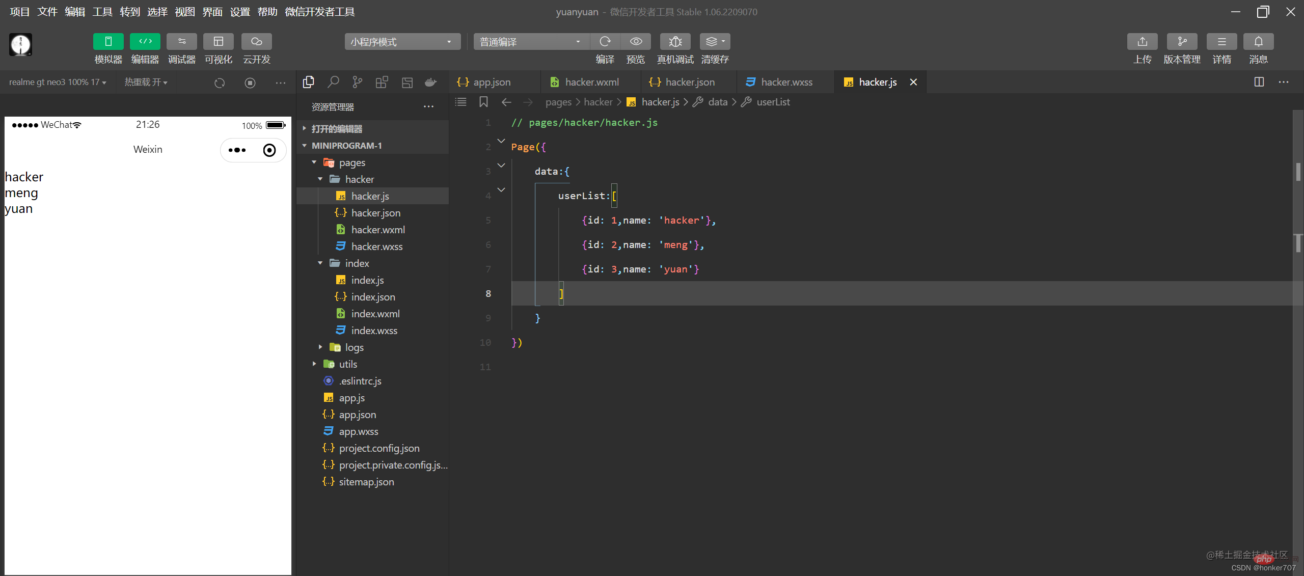
Similar to :key in Vue list rendering, when the applet implements list rendering, it is also recommended to specify a unique key value for the rendered list items to improve rendering efficiency. The sample code is as follows: hacker.wxml
{{item.name}}
hacker.js
Page({ data:{ userList:[ {id: 1,name: 'hacker'}, {id: 2,name: 'meng'}, {id: 3,name: 'yuan'} ] } })
The running results are as follows:
[Related learning recommendations:小program learning tutorial]
The above is the detailed content of List rendering of WeChat applet example introduction. For more information, please follow other related articles on the PHP Chinese website!